Piotr Nowicki
— UX Designer + LowCode Developer
— UX Designer + LowCode Developer
Bridging human experience with if-this-then-that logic.
Featured works
As a UX Designer, LowCode Developer or Project Manager, for over six years I have been building digital products with curiosity and a fast-iteration mindset.












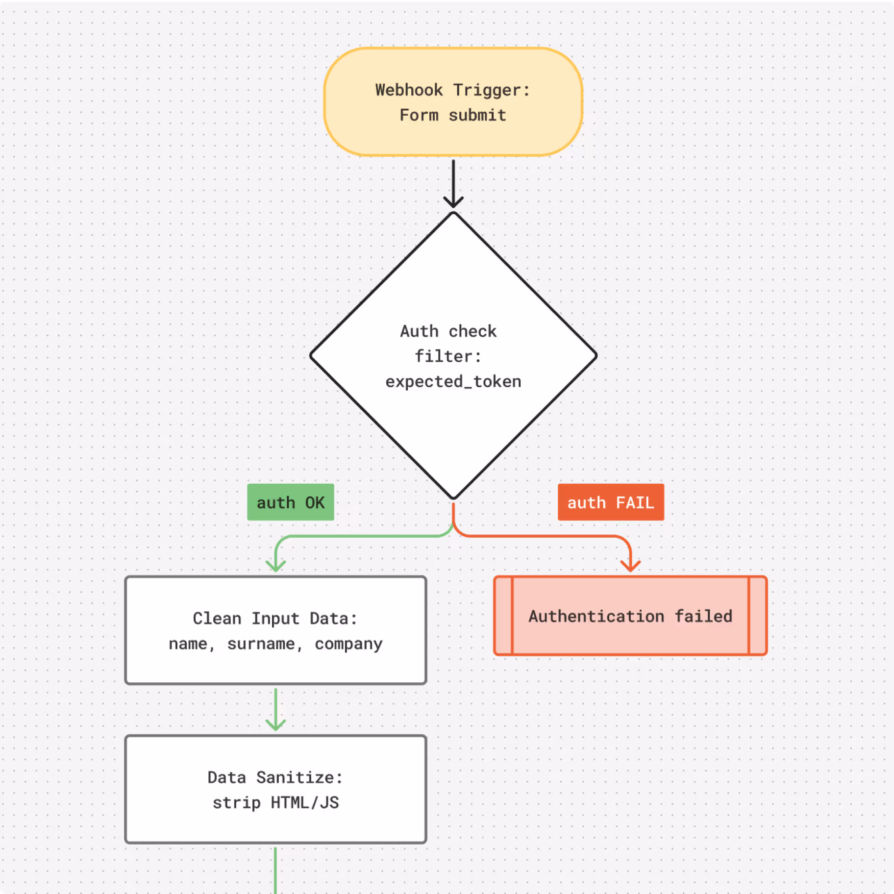
Check—In • 2025
End-to-end guest registration system for large-scale corporate events.

MG Motors • 2025
AI Kiosk for a new MG electric SUV launch event.
Coming Soon
Millennium Docs • In progress
A concept design of a matchmaking app for film enthusiasts.


Closer Music • 2021
One thousand songs stock library without the hassle.

